Вопрос по OSM
- polyline
- Участник
- Сообщения: 55
- Зарегистрирован: 09 дек 2012, 16:12
- Репутация: 0
- Контактная информация:
Вопрос по OSM
Всех приветствую!
У меня вопрос новичка по OpenStreetMap, скачал архив с geofabrik.de в нем 5 типов фалов:
*.cpg, *.dbf, *.prj, *.shp, *.shx
В меру моих знаний загрузить удалось только shp файлы в MapInfo и AutoCad Map 3D, но надписи на кириллице в виде иероглифов. Как исправить? И что содержится в остальных файлах? Где и как их можно применять?
Хотелось бы услышать побольше подробной информации. Заранее огромное спасибо всем откликнувшимся!
У меня вопрос новичка по OpenStreetMap, скачал архив с geofabrik.de в нем 5 типов фалов:
*.cpg, *.dbf, *.prj, *.shp, *.shx
В меру моих знаний загрузить удалось только shp файлы в MapInfo и AutoCad Map 3D, но надписи на кириллице в виде иероглифов. Как исправить? И что содержится в остальных файлах? Где и как их можно применять?
Хотелось бы услышать побольше подробной информации. Заранее огромное спасибо всем откликнувшимся!
Последний раз редактировалось polyline 03 сен 2013, 20:41, всего редактировалось 1 раз.
-
Petruxin
- Гуру
- Сообщения: 1695
- Зарегистрирован: 14 июн 2011, 16:47
- Репутация: 133
- Ваше звание: Завсегдатай
- Откуда: Череповец
Re: Вопрос по OSM
.dbf, *.shp, *.shx - это иесть Ваш шейп(на вики прочтите)
* .prj, эти вроде файл который определяет в какой проекции шейп.
Иероглифы - разберитесь с кодировками которые выставены в программе и те в которых Ваш шейп.
*.cpg - встречал, но ни разу не пользовался.
* .prj, эти вроде файл который определяет в какой проекции шейп.
Иероглифы - разберитесь с кодировками которые выставены в программе и те в которых Ваш шейп.
*.cpg - встречал, но ни разу не пользовался.
-
trir
- Гуру
- Сообщения: 5365
- Зарегистрирован: 09 апр 2010, 19:30
- Репутация: 1021
- Ваше звание: просто мимо прохожу
- Откуда: Ё-бург
Re: Вопрос по OSM
1. Прежде чем задавать вопрос, полезно спросить хотя бы google/wikipedia
2.
3. А чтоб не было "иероглифов" - как раз и приложен .cpg
2.
- это один "Shapefile" см п.1*.cpg, *.dbf, *.prj, *.shp, *.shx
3. А чтоб не было "иероглифов" - как раз и приложен .cpg
- polyline
- Участник
- Сообщения: 55
- Зарегистрирован: 09 дек 2012, 16:12
- Репутация: 0
- Контактная информация:
Re: Вопрос по OSM
как разобраться с иероглифами? при открытии шейпа предлагает выбрать всевозможные кодировки, перепробовал все до одной ни одна не подходит, а латиница отображается нормально.
-
trir
- Гуру
- Сообщения: 5365
- Зарегистрирован: 09 апр 2010, 19:30
- Репутация: 1021
- Ваше звание: просто мимо прохожу
- Откуда: Ё-бург
Re: Вопрос по OSM
Гы, у меня в .cpg - 65001. Долго думал, а оказалось UTF-8 - не знал 
- polyline
- Участник
- Сообщения: 55
- Зарегистрирован: 09 дек 2012, 16:12
- Репутация: 0
- Контактная информация:
Re: Вопрос по OSM
у меня тоже стоит UTF-8 на что поменять что бы отображалось все нормально?trir писал(а):Гы, у меня в .cpg - 65001. Долго думал, а оказалось UTF-8 - не знал
-
trir
- Гуру
- Сообщения: 5365
- Зарегистрирован: 09 апр 2010, 19:30
- Репутация: 1021
- Ваше звание: просто мимо прохожу
- Откуда: Ё-бург
Re: Вопрос по OSM
Вычистить всё и повторить снова, наличие cpg - автоматически решает проблему 
- polyline
- Участник
- Сообщения: 55
- Зарегистрирован: 09 дек 2012, 16:12
- Репутация: 0
- Контактная информация:
Re: Вопрос по OSM
три раза с начала пробовал. все одно и то жеtrir писал(а):Вычистить всё и повторить снова, наличие cpg - автоматически решает проблему
-
trir
- Гуру
- Сообщения: 5365
- Зарегистрирован: 09 апр 2010, 19:30
- Репутация: 1021
- Ваше звание: просто мимо прохожу
- Откуда: Ё-бург
Re: Вопрос по OSM
А зачем вообще OSM брать у немцев а не здесь?
- polyline
- Участник
- Сообщения: 55
- Зарегистрирован: 09 дек 2012, 16:12
- Репутация: 0
- Контактная информация:
Re: Вопрос по OSM
Тоже самое. при открытии шейпа в мапинфо выбраю Windows Cyrillictrir писал(а):А зачем вообще OSM брать у немцев а не здесь?
-
Petruxin
- Гуру
- Сообщения: 1695
- Зарегистрирован: 14 июн 2011, 16:47
- Репутация: 133
- Ваше звание: Завсегдатай
- Откуда: Череповец
Re: Вопрос по OSM
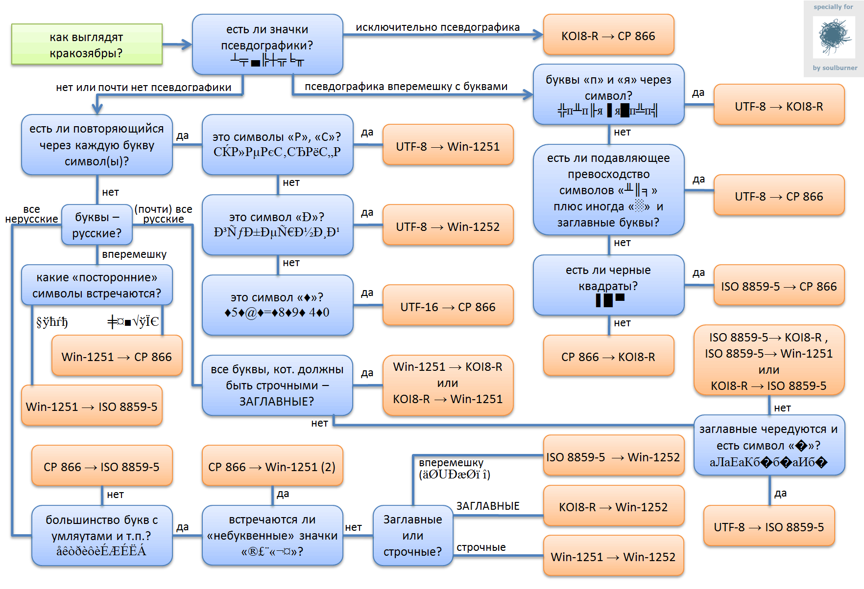
Когда -то кто-то из гуру (боюсь ошибиться, но вроде ericsson) такую схемку выкладывал. Если изучите -памятник Вам 
- Вложения
-
- codepages.png (108.8 КБ) 15315 просмотров
-
trir
- Гуру
- Сообщения: 5365
- Зарегистрирован: 09 апр 2010, 19:30
- Репутация: 1021
- Ваше звание: просто мимо прохожу
- Откуда: Ё-бург
Re: Вопрос по OSM
Зачем? Там же UTF-8!Тоже самое. при открытии шейпа в мапинфо выбраю Windows Cyrillic
- polyline
- Участник
- Сообщения: 55
- Зарегистрирован: 09 дек 2012, 16:12
- Репутация: 0
- Контактная информация:
Re: Вопрос по OSM
насчет изучить не обещаю. но у меня вышло как на схеме UTF-8 -> Win-1251Petruxin писал(а):Когда -то кто-то из гуру (боюсь ошибиться, но вроде ericsson) такую схемку выкладывал. Если изучите -памятник Вам
-
Petruxin
- Гуру
- Сообщения: 1695
- Зарегистрирован: 14 июн 2011, 16:47
- Репутация: 133
- Ваше звание: Завсегдатай
- Откуда: Череповец
Re: Вопрос по OSM
Если вопрос решег то пункт 4.1
- polyline
- Участник
- Сообщения: 55
- Зарегистрирован: 09 дек 2012, 16:12
- Репутация: 0
- Контактная информация:
Re: Вопрос по OSM
я не понимаю как в мапинфо сделать что бы отображались нормальные буквыPetruxin писал(а):Если вопрос решег то пункт 4.1
Кто сейчас на конференции
Сейчас этот форум просматривают: Semrush [Bot] и 15 гостей