Помогите с экспортом

ArcGIS 8.x,9.x,10.x (Arcview, ArcEditor, Arcinfo).
Ответить
AlexSBERBANK
Интересующийся
Сообщения: 25
Зарегистрирован: 11 дек 2012, 11:04
Репутация: 0

Помогите с экспортом

Сообщение AlexSBERBANK » 20 дек 2012, 11:56

Работаю в аркмапе, есть база данных. нужно экспортировать в EXEL, атрибутивные данные, так как они отображаются в АРКМАПе. Единственный способ который понял, это открыть таблицу и экспортнуть все данные в .dbf, но когда открываю в EXEL, буквенные значения кодируются!(((беда....огромное кол-во данных так надо вывести, но н еоплучается ни как(((((((
Вложения
2.jpg
то что открывается после(((
2.jpg (434.87 КБ) 6804 просмотра
1.jpg
экспортирую в каталоге
1.jpg (360.84 КБ) 6804 просмотра

lam
Гуру
Сообщения: 1018
Зарегистрирован: 01 авг 2012, 13:55
Репутация: 241

Re: Помогите с экспортом

Сообщение lam » 20 дек 2012, 12:10

Попробуйте txt формат.

alphart
Участник
Сообщения: 96
Зарегистрирован: 31 май 2012, 11:55
Репутация: 9
Откуда: Минск

Re: Помогите с экспортом

Сообщение alphart » 20 дек 2012, 12:15

В Excel лучше через Data Interoperability Tools. Если через DBF - конечный файл открыть в каком нибудь DBF-вьювере и оттуда экспортировать.
Самый простой вариант - установить XTools Pro, там есть прямой корректный экспорт в xls.

Аватара пользователя
Игорь Белов
Гуру
Сообщения: 2241
Зарегистрирован: 04 янв 2011, 22:00
Репутация: 1514
Откуда: Казань

Re: Помогите с экспортом

Сообщение Игорь Белов » 20 дек 2012, 12:22

Можно открыть DBF программой LibreOffice Calc, указав кодировку "Cyrillic (DOS/OS2-866/Russian)", и сохранить как XLS.
The purpose of computing is insight, not numbers

AlexSBERBANK
Интересующийся
Сообщения: 25
Зарегистрирован: 11 дек 2012, 11:04
Репутация: 0

Re: Помогите с экспортом

Сообщение AlexSBERBANK » 20 дек 2012, 12:28

lam писал(а):Попробуйте txt формат.
да экспорт успешный, но каким образом этот текст в такую же таблицу засунуть?

Аватара пользователя
novia
Гуру
Сообщения: 2261
Зарегистрирован: 29 апр 2011, 15:06
Репутация: 489
Откуда: Тель-Авив

Re: Помогите с экспортом

Сообщение novia » 20 дек 2012, 12:28

экспортируйте таблицу сначала в специально созданную новую персональную базу геоданных (mdb), откройте ее в Access и сделайте экспорт в Эксель/импортируйте данные из базы средствами Excel. русские буквы останутся на месте.

Аватара пользователя
novia
Гуру
Сообщения: 2261
Зарегистрирован: 29 апр 2011, 15:06
Репутация: 489
Откуда: Тель-Авив

Re: Помогите с экспортом

Сообщение novia » 20 дек 2012, 12:29

AlexSBERBANK писал(а):
lam писал(а):Попробуйте txt формат.
да экспорт успешный, но каким образом этот текст в такую же таблицу засунуть?
использовать разделение данных по столбцам. надо только понять, что есть разделитель полей в txt

lam
Гуру
Сообщения: 1018
Зарегистрирован: 01 авг 2012, 13:55
Репутация: 241

Re: Помогите с экспортом

Сообщение lam » 20 дек 2012, 12:35

AlexSBERBANK писал(а): каким образом этот текст в такую же таблицу засунуть?
в такую же таблицу-это в какую таблицу, у Вас уже есть готовая таблица со структурой?
Если просто открыть в Excel, то при открытии в Excel указываете "все файлы", затем выбрать с разделителем и указать какой у Вас разделитель в txt файле, обычно запятая или точка с запятой.

AlexSBERBANK
Интересующийся
Сообщения: 25
Зарегистрирован: 11 дек 2012, 11:04
Репутация: 0

Re: Помогите с экспортом

Сообщение AlexSBERBANK » 20 дек 2012, 12:49

спасибо всем огромное))))))разобрался)))

tsarev
Завсегдатай
Сообщения: 406
Зарегистрирован: 14 авг 2006, 16:21
Репутация: 25

Re: Помогите с экспортом

Сообщение tsarev » 20 дек 2012, 13:41

есть же функция, типа, Create Report.
На последнем этапе сохраняете в MS Excel и ву-а-ля!

Олег_7
Новоприбывший
Сообщения: 9
Зарегистрирован: 04 июн 2009, 12:04
Репутация: 1

Re: Помогите с экспортом

Сообщение Олег_7 » 05 янв 2013, 18:09

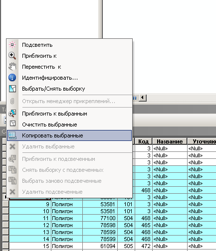
Хочу поделится своим методом:

1.Выделяем нужные строки, если всё - жмем Ctrl-A.
2.Вызывам меню, в точности как на рисунке, выбираем "Копировать выбранные"
3.Переходим в ексель, жмем Ctrl-V
Всё.
Вложения
ВставкаВЕксель.png
ВставкаВЕксель.png (15.27 КБ) 6665 просмотров

Ответить

Вернуться в «ArcGIS»

Кто сейчас на конференции

Сейчас этот форум просматривают: нет зарегистрированных пользователей и 3 гостя