Как слить полигоны по GUIDs и при этом суммировать их поля

ArcGIS 8.x,9.x,10.x (Arcview, ArcEditor, Arcinfo).
Ответить
Syllion
Активный участник
Сообщения: 167
Зарегистрирован: 23 сен 2009, 16:09
Репутация: 0

Как слить полигоны по GUIDs и при этом суммировать их поля

Сообщение Syllion » 06 дек 2016, 16:21

Не могу понять какой набор инструментов мне использовать, чтобы
1. Слить полигоны по одинаковому GUID (идентификатору)
2. Суммировать одно из сложенных полей в результирующую запись (в ту в которую идет слив)

Использую ArcGIS 10.4 Advanced

Andrey Zhukov
Гуру
Сообщения: 838
Зарегистрирован: 10 дек 2009, 23:24
Репутация: 169
Ваше звание: старик-гисовик
Откуда: Москва
Контактная информация:

Re: Как слить полигоны по GUIDs и при этом суммировать их по

Сообщение Andrey Zhukov » 06 дек 2016, 16:27

Dissolve

Syllion
Активный участник
Сообщения: 167
Зарегистрирован: 23 сен 2009, 16:09
Репутация: 0

Re: Как слить полигоны по GUIDs и при этом суммировать их по

Сообщение Syllion » 06 дек 2016, 16:49

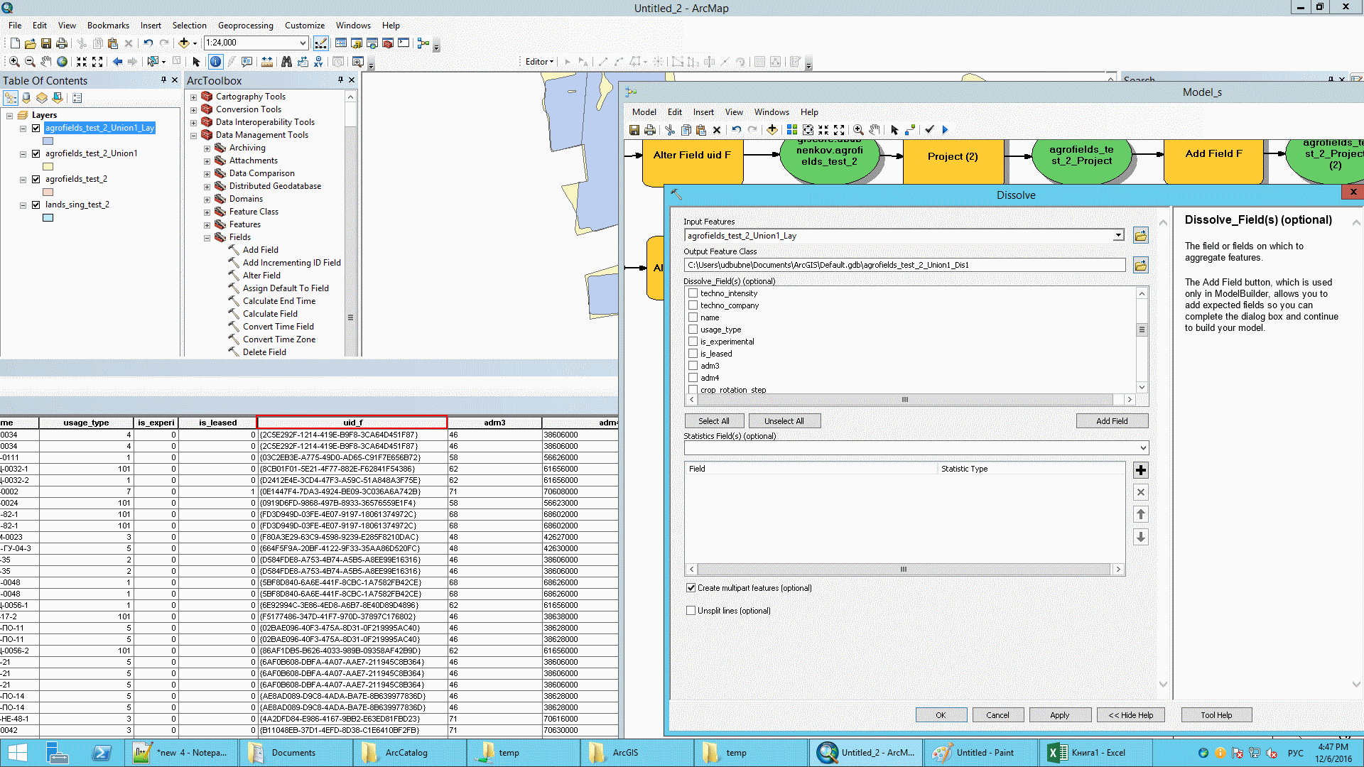
У меня в нем упорно не видно поле GUID-ов по которому я хочу сделать слив:
scr1.png
scr1.png (228.57 КБ) 6960 просмотров
Как видно на скриншоте есть все поля которые около него. Его самого нет.

Andrey Zhukov
Гуру
Сообщения: 838
Зарегистрирован: 10 дек 2009, 23:24
Репутация: 169
Ваше звание: старик-гисовик
Откуда: Москва
Контактная информация:

Re: Как слить полигоны по GUIDs и при этом суммировать их по

Сообщение Andrey Zhukov » 06 дек 2016, 17:10

Если у вас там настоящий Global ID, то не взлетит - это резервированный тип поля. Тогда вообще странно, зачем по GUID делать Dissolve, это GUID, он обязан быть уникальным!
Внешний uuid нужно в текст преобразовывать.

Syllion
Активный участник
Сообщения: 167
Зарегистрирован: 23 сен 2009, 16:09
Репутация: 0

Re: Как слить полигоны по GUIDs и при этом суммировать их по

Сообщение Syllion » 06 дек 2016, 17:34

Повторяющиеся GUID получились после инструмента UNION.

Andrey Zhukov
Гуру
Сообщения: 838
Зарегистрирован: 10 дек 2009, 23:24
Репутация: 169
Ваше звание: старик-гисовик
Откуда: Москва
Контактная информация:

Re: Как слить полигоны по GUIDs и при этом суммировать их по

Сообщение Andrey Zhukov » 06 дек 2016, 17:39

Значит, это баг. Надо поле пересчитывать в текст, тогда заработает.

Ariki
Гуру
Сообщения: 731
Зарегистрирован: 12 янв 2011, 22:40
Репутация: 304
Ваше звание:

Re: Как слить полигоны по GUIDs и при этом суммировать их по

Сообщение Ariki » 06 дек 2016, 17:48

Почему баг? GlobalID и GUID в ArcGIS — это два разных типа поля: первое служебное, уникальное и с автогенерацией; второе — обычное поле, может использоваться, например, для внешних ключей, хотя лучше не надо, потому что с ним ничего толком не работает. Согласен, что для запуска Dissolve надо конвертировать в текст.

Andrey Zhukov
Гуру
Сообщения: 838
Зарегистрирован: 10 дек 2009, 23:24
Репутация: 169
Ваше звание: старик-гисовик
Откуда: Москва
Контактная информация:

Re: Как слить полигоны по GUIDs и при этом суммировать их по

Сообщение Andrey Zhukov » 06 дек 2016, 18:00


Syllion
Активный участник
Сообщения: 167
Зарегистрирован: 23 сен 2009, 16:09
Репутация: 0

Re: Как слить полигоны по GUIDs и при этом суммировать их по

Сообщение Syllion » 06 дек 2016, 18:15

Сделал как текст. Нужный столбец суммировался, но мне нужен один единственный объект, а не много. Как быть?
scr3.png
scr3.png (12.23 КБ) 6913 просмотров

Ariki
Гуру
Сообщения: 731
Зарегистрирован: 12 янв 2011, 22:40
Репутация: 304
Ваше звание:

Re: Как слить полигоны по GUIDs и при этом суммировать их по

Сообщение Ariki » 06 дек 2016, 18:49

Andrey Zhukov писал(а):Э... Как это разные?!
Переводчики — люди творческие. По вашей ссылке:
Тип данных global ID, или GUID, хранит реестр строк стилей (registry style strings), состоящий из 36 символов, заключенных в круглые скобки.
В оригинале:
Global ID and GUID data types store registry style strings consisting of 36 characters enclosed in curly brackets.
Global identifiers
Ну и дальше там немножко о том, что в отношениях GlobalID выступает первичным ключом, а GUID внешним. Так-то понятно, что и то и другое — UUID, но типы полей разные, и даже добавляются по-разному.

Ariki
Гуру
Сообщения: 731
Зарегистрирован: 12 янв 2011, 22:40
Репутация: 304
Ваше звание:

Re: Как слить полигоны по GUIDs и при этом суммировать их по

Сообщение Ariki » 06 дек 2016, 19:20

Syllion писал(а):Сделал как текст. Нужный столбец суммировался, но мне нужен один единственный объект, а не много. Как быть?
А геометрически они пересекаются, граничат или разделены? Там в Dissolve, кажется, была опция для создания мультигеометрий в случае, если объект разделён.

Ответить

Вернуться в «ArcGIS»

Кто сейчас на конференции

Сейчас этот форум просматривают: нет зарегистрированных пользователей и 6 гостей