GPS Garmin Как извлечь координаты точек в виде таблицы?
-
ericsson
- Гуру
- Сообщения: 3321
- Зарегистрирован: 27 июл 2009, 19:26
- Репутация: 748
- Ваше звание: Вредитель полей
Re: GPS Garmin Как извлечь координаты точек в виде таблицы?
Нет, не суров. Поясню.
В этой теме вам посоветовали вполне внятно три программы: QGIS, GPSBabel, BaseCamp. Среди этих советов было еще сообщение trir, в котором кроме вопроса "куда" ничего внятного не сказано, хотя в контексте вопроса можно попытаться представить себе, что это его ".gpx=>Excel" было тоже частью вопроса, вроде "вы пытаетесь открыть .gpx в Excel?" То, как он это написал, оставим на его совести.
Но вы, в свойственной вам манере, проигнорировали все незнакомое, что кажется вам "сложным и непонятным" и ухватились за "знакомые буквы", сделав ровно то бессмысленное действие, которое предположил trir по вашему первому сообщению.
Если вы хотите чему-то научиться, вам нужно осмысленно пробовать делать вещи, которые для вас сложны, разбираться в них и добиваться искомого результата. Вместо этого вы ищете наиболее короткий путь, который (обычно при содействии сообщества) решит вашу единичную задачу, но который вас ничему совершенно не научит.
Еще, с учебными целями, советую взглянуть на содержимое .gpx-файлов в любом текстовом редакторе (я подразумеваю под этим Notepad или Notepad++, но не Word). Узнаете, по крайней мере, что в нем содержится, а что - нет. Это XML, и название тегов (элементов) вполне читаемы. Это чтобы не было потом вопросов "а почему в таблицу не попадает то-то и то-то" - если оно туда не попадает, варианта два: либо попадание не настроено, либо этого просто нет в исходном файле.
В этой теме вам посоветовали вполне внятно три программы: QGIS, GPSBabel, BaseCamp. Среди этих советов было еще сообщение trir, в котором кроме вопроса "куда" ничего внятного не сказано, хотя в контексте вопроса можно попытаться представить себе, что это его ".gpx=>Excel" было тоже частью вопроса, вроде "вы пытаетесь открыть .gpx в Excel?" То, как он это написал, оставим на его совести.
Но вы, в свойственной вам манере, проигнорировали все незнакомое, что кажется вам "сложным и непонятным" и ухватились за "знакомые буквы", сделав ровно то бессмысленное действие, которое предположил trir по вашему первому сообщению.
Если вы хотите чему-то научиться, вам нужно осмысленно пробовать делать вещи, которые для вас сложны, разбираться в них и добиваться искомого результата. Вместо этого вы ищете наиболее короткий путь, который (обычно при содействии сообщества) решит вашу единичную задачу, но который вас ничему совершенно не научит.
Еще, с учебными целями, советую взглянуть на содержимое .gpx-файлов в любом текстовом редакторе (я подразумеваю под этим Notepad или Notepad++, но не Word). Узнаете, по крайней мере, что в нем содержится, а что - нет. Это XML, и название тегов (элементов) вполне читаемы. Это чтобы не было потом вопросов "а почему в таблицу не попадает то-то и то-то" - если оно туда не попадает, варианта два: либо попадание не настроено, либо этого просто нет в исходном файле.
-
ericsson
- Гуру
- Сообщения: 3321
- Зарегистрирован: 27 июл 2009, 19:26
- Репутация: 748
- Ваше звание: Вредитель полей
-
trir
- Гуру
- Сообщения: 5362
- Зарегистрирован: 09 апр 2010, 19:30
- Репутация: 1021
- Ваше звание: просто мимо прохожу
- Откуда: Ё-бург
Re: GPS Garmin Как извлечь координаты точек в виде таблицы?
- Вложения
-
- scr5.png (171.4 КБ) 10605 просмотров
-
ericsson
- Гуру
- Сообщения: 3321
- Зарегистрирован: 27 июл 2009, 19:26
- Репутация: 748
- Ваше звание: Вредитель полей
Re: GPS Garmin Как извлечь координаты точек в виде таблицы?
Да, любой XML можно попытаться открыть в Excel, при этом велика вероятность, что его собственное представление о том, что должно получиться, будет на столько отличаться от искомого, что время на то, чтобы его заставить это сделать правильно, будет несравнимо больше, чем при использовании предназначенных для этого инструментов. Особенно, в ситуации, когда элементы XML-файла имеют разнородную структуру (скажем, несколько треков + путевые точки).
-
trir
- Гуру
- Сообщения: 5362
- Зарегистрирован: 09 апр 2010, 19:30
- Репутация: 1021
- Ваше звание: просто мимо прохожу
- Откуда: Ё-бург
Re: GPS Garmin Как извлечь координаты точек в виде таблицы?
- Я не люблю кошек
- Вы просто не умеете их готовить!
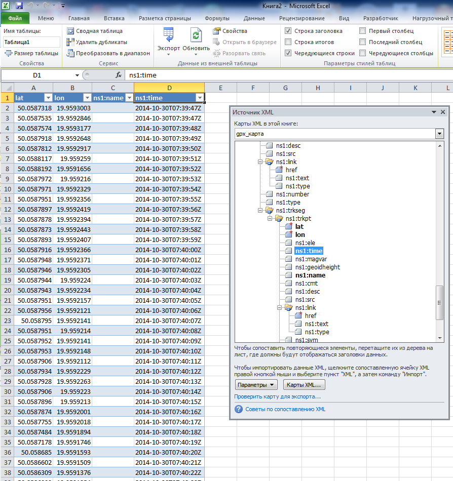
нет никакого представления, есть окно "Источник XML" - из него накидываем поля и получаем какую угодно таблицу!его собственное представление о том
-
ericsson
- Гуру
- Сообщения: 3321
- Зарегистрирован: 27 июл 2009, 19:26
- Репутация: 748
- Ваше звание: Вредитель полей
Re: GPS Garmin Как извлечь координаты точек в виде таблицы?
Ну вот не надо считать всех автоматически дураками, ок?
Excel в последних версиях перестал самостоятельно пытаться превратить все в таблицу и теперь разрешает импорт XML только при ручном выборе элементов?
Excel в последних версиях перестал самостоятельно пытаться превратить все в таблицу и теперь разрешает импорт XML только при ручном выборе элементов?
- Natalia Novoselova
- Гуру
- Сообщения: 3020
- Зарегистрирован: 15 янв 2013, 20:14
- Репутация: 69
- Ваше звание: Лиса
- Откуда: **
- Контактная информация:
Re: GPS Garmin Как извлечь координаты точек в виде таблицы?
У меня открывалось, но без имен и номеров точек. Без этого польза открытия снижалась до минимума.trir писал(а):Любой XML можно открыть в Excel'е
ericsson - спасибо! Также и за наставления (да, мне так и надо периодически въезжать по мозгам и выдергивать из лени и страха перед техникой..) Вечером попробую все установить и попробовать.
Опять гонка у меня, теперь в Аргентину надо собираться, визовые дела решать, опять не дают просто спокойно работать..
но тем актуальнее решить задачи с GPS..
-
trir
- Гуру
- Сообщения: 5362
- Зарегистрирован: 09 апр 2010, 19:30
- Репутация: 1021
- Ваше звание: просто мимо прохожу
- Откуда: Ё-бург
Re: GPS Garmin Как извлечь координаты точек в виде таблицы?
у меня всё открывалось как надо
- Игорь Лебедь
- Завсегдатай
- Сообщения: 452
- Зарегистрирован: 24 апр 2010, 19:47
- Репутация: 101
- Откуда: Город в клёнах и акациях
- Контактная информация:
Re: GPS Garmin Как извлечь координаты точек в виде таблицы?
У Бразилии с Аргентиной визовый режим?Natalia Novoselova писал(а):У меня открывалось, но без имен и номеров точек. Без этого польза открытия снижалась до минимума.trir писал(а):Любой XML можно открыть в Excel'е
ericsson - спасибо! Также и за наставления (да, мне так и надо периодически въезжать по мозгам и выдергивать из лени и страха перед техникой..) Вечером попробую все установить и попробовать.
Опять гонка у меня, теперь в Аргентину надо собираться, визовые дела решать, опять не дают просто спокойно работать..
но тем актуальнее решить задачи с GPS..
- Natalia Novoselova
- Гуру
- Сообщения: 3020
- Зарегистрирован: 15 янв 2013, 20:14
- Репутация: 69
- Ваше звание: Лиса
- Откуда: **
- Контактная информация:
Re: GPS Garmin Как извлечь координаты точек в виде таблицы?
У нас визовый режим с Бразилией.. приходится покидать страну, чтобы подавать на новую визу. Продлять внутри -можно до какого-то предела. Заходим в долгий финансовый хад-таймс и это дело его хорошо начинает в этом контексте..(( Всё сподвигает к ударным действиям в работе.. не расслабишься тут, как говорится.vsugig писал(а):У Бразилии с Аргентиной визовый режим?
- paleogis
- Модератор
- Сообщения: 1112
- Зарегистрирован: 22 мар 2009, 08:54
- Репутация: 200
- Ваше звание: Модератоо
Re: GPS Garmin Как извлечь координаты точек в виде таблицы?
За флуд не по теме, обсуждение закрыто.Natalia Novoselova писал(а): vsugig писал(а):У Бразилии с Аргентиной визовый режим?
У нас визовый режим с Бразилией.. приходится покидать страну, чтобы подавать на новую визу. Продлять внутри -можно до какого-то предела. Заходим в долгий финансовый хад-таймс и это дело его хорошо начинает в этом контексте..(( Всё сподвигает к ударным действиям в работе.. не расслабишься тут, как говорится.
Кто сейчас на конференции
Сейчас этот форум просматривают: нет зарегистрированных пользователей и 6 гостей